Штрих-ON-LINE : вопросы и ответы
Задать вопросТелефон поддержки: +7 (800) 333-68-44
-
Как закрыть смену через программу Тест Драйвера ККТ
Создан , последнее изменение 07.05.2024Руководство по закрытию смены на кассе Штрих через Тест Драйвера ККТ
Ответ службы поддержки:Подробнее- Подсоедините кассу к компьютеру и включите её.
- откройте программу Тест Драйвера ККТ и нажмите кнопку Настройка свойств;
- нажмите кнопку Поиск оборудования;
- выделите галочкой все доступные COM-порты и нажмите кнопку Начать;
- нажмите левой кнопкой мыши на строку COM-порта с найденным кассовым аппаратом Штрих и нажмите кнопку ОК;
- нажмите кнопку Проверка связи, после чего в строке "Код ошибки" вы увидите название вашей кассы, нажмите кнопку ОК;
- выберите вкладку Отчёты слева в меню и нажмите на кнопку Снять отчёт с гашением;
- Помимо этого вы также можете снять различные промежуточные отчёты без гашения, то есть не закрывая смену
-
Как подключить онлайн-кассу к 1С Управление торговлей версии 8.3
Создан , последнее изменение 29.01.2024Инструкция по подключению кассового аппарата к 1С Управление торговлей версии 8.3
Ответ службы поддержки:Подробнее
Для того чтобы подключить фискальный регистратор Штрих к 1С, нужно сначала определиться, где именно у вас находится программа 1С.
Вы можете ознакомиться с инструкциями по подключению Штриха к 1С, в зависимости от расположения данной програмы:
- программа 1С находится на локальной машине - ЧИТАТЬ ИНСТРУКЦИЮ.
- программа 1С находится на удалённом сервере - ЧИТАТЬ ИНСТРУКЦИЮ.
- программа 1С находится на локальной машине - ЧИТАТЬ ИНСТРУКЦИЮ.
-
Как перейти на Агентскую схему работы на кассе, ФФД 1.2
Создан , последнее изменение 16.01.2023Руководство по перерегистрации кассы Штрих для пробития чеков с Агентскими реквизитами на ФФД 1.2
Ответ службы поддержки:ПодробнееДанное руководство подходит для перерегистрации кассы под агентские реквизиты на ФФД 1.2 !
Инструкция для перерегистрации кассы под Агента на ФФД 1.05 по ССЫЛКЕ.
- Закройте смену на вашей кассе и дождитесь отправки всех чеков в ОФД;
- откройте программу Мастер Фискализации (автоматически устанавливается с программой Тест Драйвера ККТ) и нажмите кнопку Далее;
- выберите тип подключения к ККТ:
- COM-порт, если касса подключена через USB или COM;
- TCP, если касса подключена через Ethernet, WiFi, RNDIS;
- нажмите кнопку Далее;
- подождите пока компьютер найдёт ваше устройство, нажмите на него и нажмите кнопку Далее;
- выберите пункт Перерегистрация ККТ без замены ФН и нажмите кнопку Далее;
- удостоверьтесь в том, что дата и время синхронизированы и нажмите кнопку Далее;
- выберите Юр.лицо или ИП, в зависимости от вашей организации и нажмите кнопку Далее;
- выберите версию ФФД 1.2 в выпадающем списке и нажмите кнопку Далее;
Если ваша касса работает на ФФД 1.05, эта инструкция вам не подходит, перейдите по ссылке на нужную инструкцию вначале статьи! - не меняйте никаких параметров ОФД, нажмите кнопку Далее;
- не меняйте никаких данных организации, нажмите кнопку Далее;
- в окне заполнения ИНН и РНМ вам и вовсе не разрешают ничего менять, так что снова нажмите кнопку Далее;
- выберите причину перерегистрации "Изменение реквизитов", после чего нажмите кнопку Выбрать коды;
- внимательно прочитайте все пункты и выделите галочкой тот, который подходит под ваши изменения, а именно пункт 17 - "Перевод ККТ из режима, не позволяющего оказывать услуги платежного агента (субагента) или банковского платёжного агента, в режим позволяющий оказывать услуги платежного агента (субагента) или банковского платёжного агента".
Нажмите кнопку ОК; - теперь слева от кнопки Выбрать коды появились цифры, отвечающие за изменения, нажмите кнопку Далее;
- внимательно проверьте данные, которые вы поменяли в кассе и нажмите кнопку Далее;
- ожидайте отчёт о перерегистрации;
-
Как пробить чек возврат прихода через программу Тест Драйвера ККТ
Создан , последнее изменение 06.09.2022Руководство по пробитию чека возврат прихода из базы товаров и услуг на кассе Штрих через программу Тест Драйвера ККТ
Ответ службы поддержки:Подробнее- Откройте программу Тест Драйвера ККТ, настройте подключение кассы к ПК и откройте смену;
- выберите вкладку ФН чеки (ФФД 1.05 - 1.2) слева в меню и нажмите на вкладку Операции ФН вверху;
- заполните следующие поля для пробития чека Возврат прихода:
- впишите название товара/услуги в поле Наименование;
- укажите цену товара/услуги в поле Цена;
- укажите количество товаров/услуг;
- выберите признак способа расчёта Полный расчёт из выпадающего списка;
- выберите предмет расчёта из выпадающего списка (товар, услуга ...);
- выберите налог из выпадающего списка (НДС 20%, Без НДС ...);
- выберите тип чека Возврат прихода;
- выберите отдел из выпадающего списка (0 отдел);
- нажмите кнопку Открыть чек;
- нажмите кнопку Добавить позицию v2;
- введите сумму в поле Наличные или Безналичные;
- выберите вашу систему налогообложения из выпадающего списка;
- нажмите кнопку Закрытие чека расширенное v2;
- ожидайте печать чека.

-
Как обновить кассу на ФФД 1.2
Создан , последнее изменение 06.09.2022Руководство по переходу кассы Штрих на ФФД 1.2 через личный кабинет Облачная касса
Ответ службы поддержки:ПодробнееПеред тем как перейти на ФФД 1.2 требуется совершить ряд обязательных манипуляций с кассой:
- удостоверьтесь в том, что смена на кассе закрыта;
- ваше прикладное кассовое ПО поддерживает работу с ФФД 1.2
- установлен Драйвер ККТ версии не менее чем 5.16.885;
- в Драйвере ККТ активирована опция автоматической перерегистрации на ФФД 1.2.
- откройте программу Тест Драйвера ККТ, тем самым проверив его версию слева вверху окна, нажмите кнопку Настройка свойств;
- нажмите кнопку Проверка связи, чтобы удостовериться что касса подключена к драйверу, в другом случае выполните настройку. После этого нажмите кнопку Дополнительные параметры;
- выберите пункт Обновление прошивки слева в меню, после чего установите галочку напротив пункта Автоматически перерегистрировать ККТ на ФФД 1.2 при установке соответствующей прошивки и нажмите кнопку ОК;
- Закройте программу Тест Драйвер ККТ.
- Зайдите в личный кабинет Облачная касса, и нажмите на кнопку Управление прошивкой на панели инструментов устройства;
- Удостоверьтесь в том, что на вашей кассе установлена последняя рекомендуемая версия прошивки с зелёной галочкой, иначе установите последнюю версию как показано в ИНСТРУКЦИИ. После чего нажмите на надпись Переход на ФФД 1.2;
- Еще раз внимательно перечитайте требования к переходу на ФФД 1.2 в появившемся окне и нажмите кнопку Да;
- Появится окно с уведомлением о создании нового задания на прошивку, нажмите кнопку ОК;
- Подождите несколько минут, обновите страницу сайта и нажмите на кнопку даты прошивки, где в окне будет показан статус процесса обновления;
- Обновите страницу ещё спустя 10 минут и вы увидите кнопку с прогрессом загрузки прошивки - 0%, нажмите на эту кнопку и откроется окно с детальной информацией о процессе. Обратите внимание что касса сейчас прошивается на прошивку версией ниже чем была до этого - это автоматическая операция, не стоит паниковать.
- Сам процесс обновления будет сопровождаться редкими звуковыми сигналами устройства и в то же время не забывайте обновлять страницу сайта чтобы отслеживать изменения прогресса;
- После завершения перехода на ФФД 1.2 можно увидеть что дата прошивки стала меньше чем была:
- было - 27.06.2022;
- стало - 15.06.2022.
Нажмите на кнопку Управление прошивкой на панели инструментов устройства. - В открытом окне вы увидите что у вас по прежнему установлена последняя версия прошивки, хоть и датой ниже чем была. Ко всему этому больше нет надписи перехода на ФФД 1.2, так как ваше устройство теперь настроено на работу под данный формат.
-
Подключение к компьютеру через драйвер
Создан , последнее изменение 06.09.2022Пошаговая инструкция как подключить кассовый аппарат (фискальный регистратор) к компьютеру через драйвер ШТРИХ-М: Драйвер ККТ
Ответ службы поддержки:ПодробнееДля подключения ККМ Штрих, РР-Электро, и Ритейл используют программу Штрих Драйвер ФР (скачать). Есть два способа подключения.
Способ 1
Через USB-кабель, который есть в коробке поставки кассы. Для подвода интернета к кассе используют проводное соединение через Ethernet (LAN-порт). В этом случае, фискальный регистратор настраивать не нужно, берете его как он идет с завода и подключаете как показано в первом видео.
Способ 2
Через настройку RNDIS. В этом случае вам нужно дополнительно докупать переходник COM-порт-USB. И использовать два порта на фискальном регистраторе:
- USB-порт для подключения ФР к интернету, который есть на компьютере;
- COM-порт на ФР для подключения фискального регистратора через два переходника к драйверу на компьютере.
-
подключение денежного ящика к Штрих и Ритейл 01Ф
Создан , последнее изменение 06.09.2022инструкция по подключению денежного ящика к фискальному регистратору Штрих и Ритейл 01Ф
Ответ службы поддержки:ПодробнееОчень важно правильно подключить разъем, клиенты часто меняют их местами, а нужно как на картинке - левый в кассу правый в ящик, и не в коем случает не наоборот.

Причем это касается по сути всех денежных ящиков под Штрих. Если перепутать местами разъемы то не будет работать. -
Как пробить чек Аванс.
Создан , последнее изменение 21.08.2022Руководство по пробитию чека Аванса на кассе Штрих через программу Тест драйвера ККТ
Ответ службы поддержки:ПодробнееУбедитесь в том что смена на кассе открыта, или откройте её как показано ниже:- выберите вкладку Отчёты слева в меню и нажмите на кнопку Открыть смену;
Пробитие чека Аванс:
- выберите слева вкладку ФН чеки (ФФД 1.05 - 1.2) и нажмите на надпись Операции ФН вверху;
- заполните данными следующие поля:
- впишите Наименование товара;
- укажите полную Цену товара/услуги;
- укажите Количество товаров/услуг;
- выберите Тип чека из выпадающего списка (Приход);
- выберите Признак способа расчета Аванс из выпадающего списка;
- выберите Признак предмета расчета Товар или Услуга из выпадающего списка;
- выберите ваш Налог из выпадающего списка (НДС 20%, Без НДС...);
- выберите Отдел из выпадающего списка (по умолчанию нулевой отдел);
- нажмите кнопку Открыть чек;
- нажмите кнопку Добавить позицию v2;
- впишите сумму в поле Наличными или Безналичными;
- нажмите кнопку Закрытие чека расширенное v2;
- ожидайте печать чека.

-
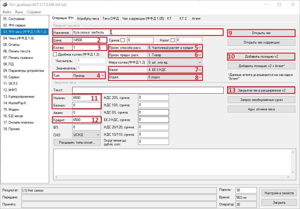
Как оформить чек при продаже товара за счет банковского кредита
Создан , последнее изменение 21.08.2022Руководство по пробитию чека за счёт банковского кредита на кассе Штрих через Тест драйвера ККТ
Ответ службы поддержки:ПодробнееПродавец должен выдать только один кассовый чек:
Покупатель вносит часть оплаты наличными или безналичными. Оставшуюся часть, которую покупатель будет оплачивать в кредит, банк переводит на расчетный счет магазина. В чеке должны быть реквизиты:
- Признак способа расчета — «Полный расчет»;
- Способ расчета:
- «Наличными/безналичными» — сумма текущего платежа;
- «В кредит» — сумма задолженности, уплаченная банком.

Пробитие чека:
- заполните данными следующие поля:
- впишите Наименование товара;
- укажите полную Цену товара;
- укажите Количество товаров;
- выберите Тип чека из выпадающего списка (Приход);
- выберите Признак способа расчета Полный расчёт из выпадающего списка;
- выберите Признак предмета расчета Товар из выпадающего списка;
- выберите ваш Налог из выпадающего списка (НДС 20%, Без НДС...);
- выберите Отдел из выпадающего списка (по умолчанию нулевой отдел);
- нажмите кнопку Открыть чек;
- нажмите кнопку Добавить позицию v2;
- укажите сумму платежа Наличными или Безналичными (сумма текущего платежа);
- впишите сумму в поле Кредит (сумма задолженности, уплаченная банком);
- нажмите кнопку Закрытие чека расширенное v2;
- ожидайте печать чека.
-
Как оформить чек при продаже в кредит без первоначального взноса
Создан , последнее изменение 21.08.2022Руководство по пробитию чека продажи в кредит без первоначального взноса на кассе Штрих через Тест драйвера ККТ
Ответ службы поддержки:ПодробнееДля того чтобы оформить чек кредита без первоначального взноса, требуется пробить три чека:
Чек № 1
Чек № 2
Чек № 3
Покупатель получил товар или услугу, а оплатит ее полностью или частично в рамках кредитного договора. Продавец должен выдать кассовый чек, в котором указаны:
- Признак предмета расчета — «Товар» или «Услуга»;
- Признак способа расчета — «передача в кредит»;
- Способ расчета — «В кредит», сумма задолженности.
Покупатель внес часть оплаты по кредиту.
- Признак предмета расчета — «Товар» или «Услуга»;
- Признак способа расчета — «частичный расчет и кредит»;
- Способ расчета:
- «Наличными/безналичными» — сумма текущего платежа;
- «В кредит» — оставшаяся сумма задолженности.
Покупатель внес остававшуюся часть суммы и полностью закрыл кредит.
- Признак предмета расчета — «Платеж».
- Признак способа расчета — «оплата кредита»;
- Способ расчета:
- «Наличными/безналичными» — сумма текущего платежа;
- «Аванс» — сумма, внесенная ранее.



Убедитесь в том что смена на кассе открыта, или откройте её как показано ниже:- выберите вкладку Отчёты слева в меню и нажмите на кнопку Открыть смену;
Пробитие чека №1:
- выберите слева вкладку ФН чеки (ФФД 1.05 - 1.2) и нажмите на надпись Операции ФН вверху;
- заполните данными следующие поля:
- впишите Наименование товара;
- укажите полную Цену товара;
- укажите Количество товаров;
- выберите Тип чека из выпадающего списка (Приход);
- выберите Признак способа расчета Передача в кредит из выпадающего списка;
- выберите Признак предмета расчета Товар из выпадающего списка;
- выберите ваш Налог из выпадающего списка (НДС 20%, Без НДС...);
- выберите Отдел из выпадающего списка (по умолчанию нулевой отдел);
- нажмите кнопку Открыть чек;
- нажмите кнопку Добавить позицию v2;
- впишите сумму в поле Кредит (сумма последующей оплаты, или другими словами - сумма задолженности);
- нажмите кнопку Закрытие чека расширенное v2;
- ожидайте печать чека.
Пробитие чека №2:
- заполните данными следующие поля:
- впишите Наименование товара;
- укажите полную Цену товара;
- укажите Количество товаров;
- выберите Тип чека из выпадающего списка (Приход);
- выберите Признак способа расчета Частичный расчет и кредит из выпадающего списка;
- выберите Признак предмета расчета Товар из выпадающего списка;
- выберите ваш Налог из выпадающего списка (НДС 20%, Без НДС...);
- выберите Отдел из выпадающего списка (по умолчанию нулевой отдел);
- нажмите кнопку Открыть чек;
- нажмите кнопку Добавить позицию v2;
- укажите сумму платежа Наличными или Безналичными (сумма текущего платежа);
- впишите сумму в поле Кредит (сумма последующей оплаты, или другими словами - оставшаяся сумма задолженности);
- нажмите кнопку Закрытие чека расширенное v2;
- ожидайте печать чека.
Пробитие чека №3:
- заполните данными следующие поля:
- впишите Наименование товара;
- укажите полную Цену товара;
- укажите Количество товаров;
- выберите Тип чека из выпадающего списка (Приход);
- выберите Признак способа расчета Оплата кредита из выпадающего списка;
- выберите Признак предмета расчета Платеж из выпадающего списка;
- выберите ваш Налог из выпадающего списка (НДС 20%, Без НДС...);
- выберите Отдел из выпадающего списка (по умолчанию нулевой отдел);
- нажмите кнопку Открыть чек;
- нажмите кнопку Добавить позицию v2;
- укажите сумму платежа Наличными или Безналичными (сумма текущего платежа);
- впишите сумму в поле Аванс (сумма внесённая ранее);
- нажмите кнопку Закрытие чека расширенное v2;
- ожидайте печать чека.

